AGRIS Buchhaltung
EUR
450.00
€ 450,00
inkl. 20 % USt
Versandkosten:
|
Deutschland
Österreich
andere Länder
|
kostenlos
kostenlos
|
Lieferzeit 1-3 Tage
Art.Nr. 1BH01001
Buchhaltungsprogramm für die österreichische Landwirtschaft • betriebswirtschaftliche oder steuerliche Einnahmen / Ausgaben-Rechnung oder Doppelte Buchhaltung • ideal für vollpauschalierte, teilpauschalierte, optierende und buchführungspflichtige Betriebe • Standardprogramm in der Schul- und Meisterausbildung
Produktbeschreibung
Einfache Handhabung ohne lange Einarbeitungszeit
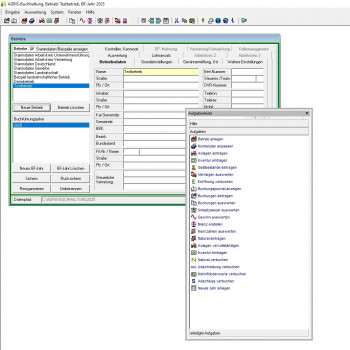
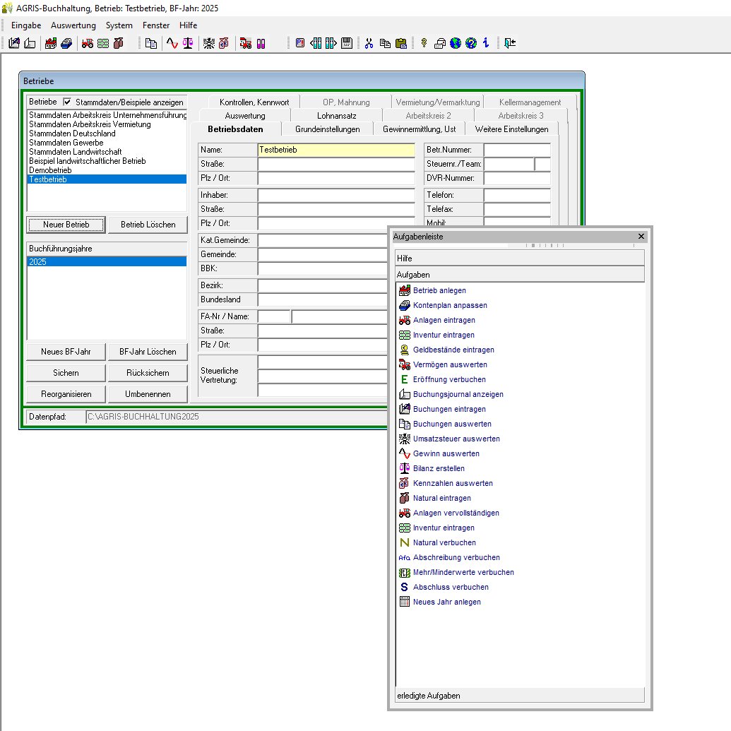
Die AGRIS Buchhaltung ist logisch und einfach aufgebaut. Die intelligente Aufgabenleiste führt Sie durch das Buchführungsjahr laut Ihren betrieblichen Anforderungen. Sie zeigt alle nötigen Arbeitsschritte in der richtigen Reihenfolge und kontrolliert, ob Sie nicht vergessen haben.
Schnelle Buchungseingabe über Assistenten und Bankschnittstellen
Mit dem Buchungsassistent der Software können Belegvorlagen abgerufen, sowie die Kontobewegungen Ihrer Bankkonten eingelesen und verbucht werden. Die Buchungseingabe lässt sich damit weitgehend automatisieren.
Kostengünstige Erledigung von steuerlichen Aufzeichnungen
Ihre Aufzeichnungspflichten bei Teilpauschalierung, Option oder Buchführungspflicht können Sie mit dem AGRIS Buchhaltungsprogramm leicht selbst erledigen. Erstellen Sie wenn nötig Ihre Umsatzsteuervoranmeldungen auf Papier oder Online. Am Jahresende können Sie Ihrem Steuerberater die Daten digital zur Verfügung stellen.
Optimierung Ihres Betriebes und einzelner Betriebszweige
Die detaillierten betriebswirtschaftlichen Auswertungen der AGRIS Buchhaltungssoftware liefern alle Kennzahlen zur Liquidität, Rentabilität und Stabilität Ihres Betriebes oder einzelner Betriebszweige. Erkennen Sie die Stärken und Schwächen Ihres Betriebes und vermeiden Sie Fehlentwicklungen.
Integrierte Fakturierung
In der AGRIS Buchhaltung ist neben der Kunden- und Lieferantenverwaltung der Funktionsumfang zur Erstellung von Eingangs- und Ausgangsrechnungen mit OP-Verwaltung und automatischem Mahnwesen integriert. Mit dem mitgelieferten Formulardesigner können Sie das Layout Ihrer Rechnungen an Ihre Wünsche anpassen..
Ideal für die Meisterausbildung
Das Programmkonzept der AGRIS Buchhaltung ist stark an die Buchhaltungsausbildung in landwirtschaftlichen Schulen angelehnt. Sie haben dadurch einen entscheidenden Vorteil bei der Meisterausbildung und bei der Meisterprüfung. Bei Sammelbestellung im Rahmen der Ausbildung wid die AGRIS-Buchhaltung zu einem vergünstigten Preis angeboten!
Technische Daten
Leistungsumfang:
• Mandantenverwaltung mit beliebiger Anzahl von Betrieben und BF-Jahren
• Vom Kalenderjahr abweichende Buchführungsjahre und Rumpfjahre möglich
• Aufgabenleiste als Leitfaden durch die Funktionen des Programmes
• Individuelle Stammdaten und Kontenpläne
• Anlagenverzeichnis mit automatischer Verbuchung der Afa
• Assistent zur Gebäudebewertung nach Baurichtsätzen
• Inventurverzeichnung mit automatischer Verbuchung der Mehr/Minderwerte
• Kostenstellen und Betriebszweige, mit individueller steuerlicher Einstufung
• Verbuchung nach Soll/Haben- oder Einnahmen/Ausgaben-Prinzip
• Buchungs-Assistent mit Belegvorlagen, offenen Rechnungen, und Girokontobewegungen
• Einlesen von Girokontobewegungen aus Ihrer Telebanking Software
• Schnittstellen zu allen üblichen österreichischen Banken
• Verwaltung der Geldflüsse im Privatbereich
• Umsatzsteuersimulation für pauschalierte Betriebe
• Umsatzsteuervoranmeldung und Belegliste
• Schnittstelle zu Finanz-Online
• Sämtliche betriebswirtschaftlichen und steuerlichen Auswertungen und Kennzahlen
• Automatische Eröffnungs- und Abschlussbuchungen
• Offene Postenverwaltung, automatische Verbuchung der Zahlungen und Skontobeträge
• Kunden- und Lieferantenverwaltung
• Erstellen und Drucken von Eingangs- und Ausgangsrechnungen
• Manuelles Mahwesen oder automatischer Mahnlauf
• Individuelle Formulargestaltung mit integriertem Formulardesigner
• Jahresvergleiche, Grafiken, überbetriebliche Auswertung
• Datenexport zu Arbeitskreis UaB und Unternehmensführung
• Datenexport im Format HTML oder Microsoft Excel
• Schnittstelle zu BMD und Mauß-Kellermanagement
• Online Update und Online-Freischaltung
• AGRIS-Fernwartung - professionelle Online-Unterstützung
• Vom Kalenderjahr abweichende Buchführungsjahre und Rumpfjahre möglich
• Aufgabenleiste als Leitfaden durch die Funktionen des Programmes
• Individuelle Stammdaten und Kontenpläne
• Anlagenverzeichnis mit automatischer Verbuchung der Afa
• Assistent zur Gebäudebewertung nach Baurichtsätzen
• Inventurverzeichnung mit automatischer Verbuchung der Mehr/Minderwerte
• Kostenstellen und Betriebszweige, mit individueller steuerlicher Einstufung
• Verbuchung nach Soll/Haben- oder Einnahmen/Ausgaben-Prinzip
• Buchungs-Assistent mit Belegvorlagen, offenen Rechnungen, und Girokontobewegungen
• Einlesen von Girokontobewegungen aus Ihrer Telebanking Software
• Schnittstellen zu allen üblichen österreichischen Banken
• Verwaltung der Geldflüsse im Privatbereich
• Umsatzsteuersimulation für pauschalierte Betriebe
• Umsatzsteuervoranmeldung und Belegliste
• Schnittstelle zu Finanz-Online
• Sämtliche betriebswirtschaftlichen und steuerlichen Auswertungen und Kennzahlen
• Automatische Eröffnungs- und Abschlussbuchungen
• Offene Postenverwaltung, automatische Verbuchung der Zahlungen und Skontobeträge
• Kunden- und Lieferantenverwaltung
• Erstellen und Drucken von Eingangs- und Ausgangsrechnungen
• Manuelles Mahwesen oder automatischer Mahnlauf
• Individuelle Formulargestaltung mit integriertem Formulardesigner
• Jahresvergleiche, Grafiken, überbetriebliche Auswertung
• Datenexport zu Arbeitskreis UaB und Unternehmensführung
• Datenexport im Format HTML oder Microsoft Excel
• Schnittstelle zu BMD und Mauß-Kellermanagement
• Online Update und Online-Freischaltung
• AGRIS-Fernwartung - professionelle Online-Unterstützung
FAQ
Auf welchen Betriebssystemen läuft die AGRIS Buchhaltung?
Die aktuelle Version der AGRIS Buchhaltrung läuft auf allen Windows-Versionen ab Windows XP ohne Einschränkung (Windows XP, Vista, 7, 8, 10, 11) jeweils 32 oder 64 bit.
Kann das Programm auf einem Apple Computer (MAC) installiert werden?
Grundsätzlich ja, allerdings nicht direkt auf dem Apple Betriebssystem, sondern über einen Windows-Emulator.
Wo werden die Buchhaltungsdaten gespeichert?
Die AGRIS Buchhaltung speichert die Daten standardmäßig auf Ihre lokale Festplatte in den Programmordner, wahlweise auch auf einem beliebig einstellbaren Ordner, Netzlaufwerk oder Cloudspeicher.
Kann die AGRIS-Buchhaltung Online über eine Internetverbindung betrieben werden?
Es wäre möglich, wird aber nicht empfohlen da es sich bei Ihren Buchhaltungsdaten um heikle Daten handelt.
Zu welchen Banken gibt es Schnittstellen?
Die Agris Buchhaltung kann von folgenden Telebankingprogrammen die Kontobewegungen einlesen:
- Raiffeisen Elba privat
- Raiffeisen Elba business
- Raiffeisen Elba 5
- Raiffeisen Elba Internet
- Raiffeisen mein Elba
- Raiffeisen Infinity
- Sparkasse Telebanking
- Sparkasse Netbanking
- Sparkasse George
- Volksbank Elba
- Volksbank Internetbanking
- Erste Bank
- Bawag, PSK, EasyBank
- Volkskreditbank
- Oberbank
- PayPal privat
- PayPal business
- N26
Weitere Fragen?
Sie haben Fragen oder benötigen Unterstützung bei der Produktauswahl? Rufen Sie uns an unter +43 2846 620 – bei der Agris GmbH sprechen Sie direkt mit erfahrenen Fachleuten, die Ihnen kompetent und gerne weiterhelfen.
Downloads
Software:
0 Bewertung(en)
Zu diesem Artikel existieren noch keine Bewertungen